Herausforderung

Die Folgen von Schwachstellen und Risiken in IT- und Sicherheitssystemen

Systeme und Prozesse werden immer komplexer – gleichzeitig nehmen Cyberangriffe, Betrugsversuche und Sicherheitsrisiken zu. Ohne strukturierte Angriffsmodellierung fehlt oft die Grundlage für wirksame Gegenmaßnahmen.

  • Fehlende Transparenz: Ohne klare Visualisierung bleibt unklar, an welchen Stellen Systeme tatsächlich angreifbar sind.

  • Hoher Analyseaufwand: Bedrohungs- und Risikoanalysen ohne softwaregestützte Methoden sind zeitintensiv, fehleranfällig und schwer reproduzierbar.

  • Fehlende Standardsicherheit: Anforderungen aus Normen wie ISO 26262, ISO/SAE 21434 und DO-356/ED-203 werden oft nicht konsequent berücksichtigt.

  • Verspätete Reaktion: Schwachstellen werden häufig erst nach einem erfolgreichen Angriff oder Sicherheitsvorfall erkannt.

  • Unklare Prioritäten: Kritische Bedrohungen und deren Folgen sind schwer zu bewerten, sodass Ressourcen nicht gezielt eingesetzt werden können.

Ohne ein leistungsfähiges Werkzeug zur Bedrohungsanalyse riskiert Ihr Unternehmen nicht nur Sicherheitslücken und hohe Kosten, sondern auch Imageschäden und Vertrauensverlust.

LÖSUNG

So erkennen Sie Angriffsszenarien und bewerten Risiken systematisch

Mit unserer Attack Tree Software gewinnen Sie Klarheit über mögliche Angriffspfade, deren Wahrscheinlichkeit und Folgen – und entwickeln auf dieser Basis gezielte Abwehrstrategien.

  • Grafische Angriffsbaum-Analyse: Mittels Angriffspfaden werden Risiken anschaulich visualisiert und sind einfach nachvollziehbar.

  • Folgenorientierte Bewertung: Modellieren Sie Konsequenzen erfolgreicher Angriffe und ermitteln Sie die kritischsten Schwachstellen.

  • Integrierte Bedrohungsanalyse: Normkonforme Risikobewertungen nach ISO 26262, ISO/SAE 21434, SAE J3061 und weiteren Standards.

  • Abwehrmaßnahmen simulieren: Mit Mitigation Trees stellen Sie die Wirksamkeit von Gegenmaßnahmen anschaulich dar.

  • Effiziente Zusammenarbeit: Verknüpfungen zu Anforderungsmanagement-Tools wie Jama Connect® ermöglichen nahtlose Workflows.

  • Höhere Sicherheit: Sie treffen zuverlässigere Entscheidungen und schützen Ihre Systeme nachhaltig.

Unsere Attack Tree Lösung verschafft Ihnen einen klaren Überblick und ermöglicht eine praxisnahe Umsetzung Ihrer Sicherheitsstrategie.

Screenshot Isograph Attack Tree

VORTEILE

Kernfunktionen auf einen Blick

Standardkonforme Analysen

Unterstützung gängiger Normen wie ISO 26262, ISO/SAE 21434, SAE J3061, DO-356 und ED-203.

Visuelle Angriffsbäume

Angriffspfade werden grafisch dargestellt und ermöglichen Ihnen eine klare, nachvollziehbare Analyse komplexer Bedrohungsszenarien.

Mitigation Trees

Unsere Software analysiert, wie unterschiedliche Abwehrmaßnahmen die Folgen eines erfolgreichen Angriffs verringern können.

Anpassbare Risikomatrizen


Erstellen Sie eigene Kategorien für Folgen, Wahrscheinlichkeiten und Risikostufen – flexibel anpassbar an die Anforderungen Ihres Unternehmens.

Intuitive Modellierung


Dank erweiterter GUI-Funktionen können Sie auch komplexe Szenarien schnell und benutzerfreundlich modellieren.

Leistungsstarke Berichte

Mit dem integrierten Reportgenerator generieren Sie Standardberichte oder individuelle Auswertungen für verschiedene Zielgruppen.

SCREENS

Klare Struktur und intuitive Bedienung

Diagramm zur Darstellung eines Angriffsszenarios mit Informationsflüssen, Benutzer- und Systempfaden sowie möglichen Sicherheits- und Fehlerzuständen
Modellbasierte Analyse eines Angriffsszenarios, das mögliche Informationsflüsse, Sicherheitsverletzungen und deren Auswirkungen auf das System darstellt
Risikomatrix zur sicherheitsbezogenen Bewertung von Risiken anhand von Eintrittswahrscheinlichkeit und Konsequenz mit ASIL-Einstufungen von QM bis ASIL-D
Risikomatrix zur sicherheitsbezogenen Bewertung von Risiken nach ASIL, basierend auf Eintrittswahrscheinlichkeit und Konsequenz
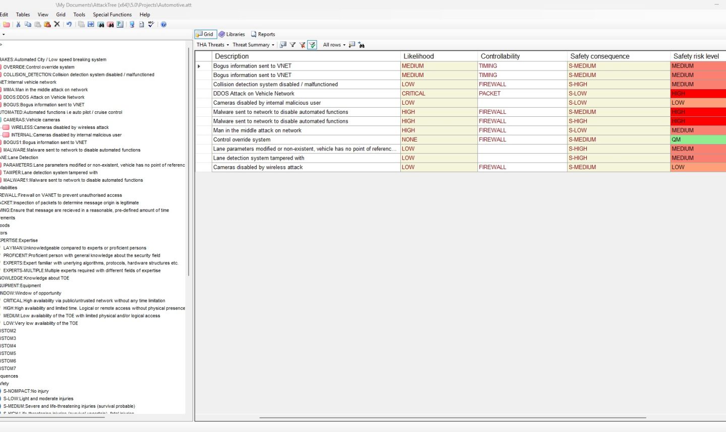
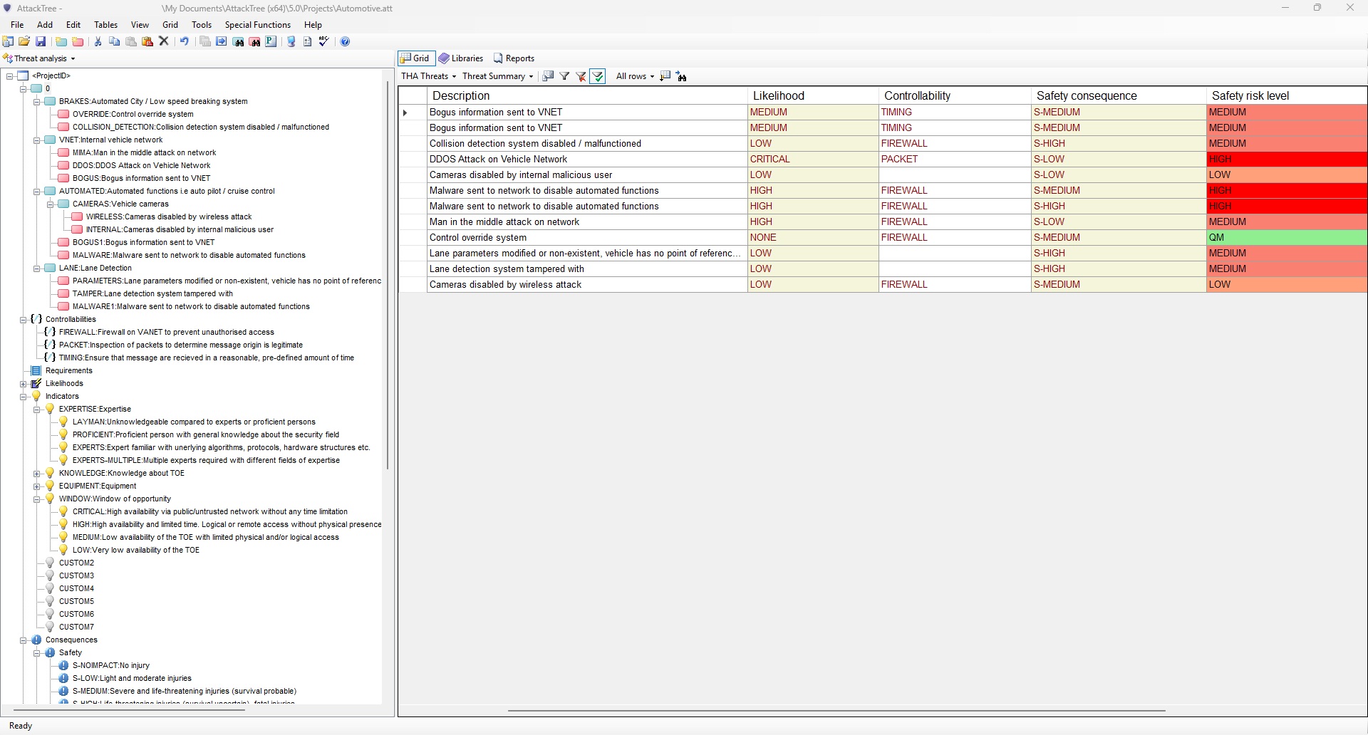
Softwareoberfläche zur sicherheitsbezogenen Risikoanalyse mit einer Tabelle zur Bewertung von Bedrohungen nach Eintrittswahrscheinlichkeit, Kontrollierbarkeit, Sicherheitsfolgen und Risikostufe
Softwaregestützte Sicherheitsrisikoanalyse mit strukturierter Bewertung von Bedrohungen hinsichtlich Wahrscheinlichkeit, Kontrollierbarkeit und sicherheitsrelevanter Auswirkungen

Unsere Brands

Qualität auf höchstem Niveau

Die PeakAvenue Plattform bündelt die Stärken führender Expertensysteme von APIS IT, PLATO, iqs Software, Isograph und OSSENO Software zu einer integrierten Lösung für durchgängiges Engineering und Qualitätsmanagement.

Unsere aktuellen Softwarelösungen bleiben weiterhin verfügbar und werden langfristig unterstützt, während zukünftige Innovationen in die PeakAvenue Plattform einfließen – für einen sicheren, schrittweisen Übergang in eine moderne, vernetzte Softwarewelt.

Sicherheitsrisiken frühzeitig erkennen und gezielt abwehren

Gerne zeigen wir Ihnen, wie Sie mit unserer Attack Tree Software Bedrohungen modellieren, Risiken bewerten und wirksame Abwehrstrategien entwickeln.

x